Smash HDL bugs on the fly!
We help leading-edge teams write bug-free, secure and highly maintainable VHDL and Verilog code, by automating deep code checks early in the development process: In VS Code, on each commit, on each pull/merge request, etc.
Reduce time to market
Cut down technical debt
Comply with standards
Smash HDL bugs on the fly!
We help leading-edge teams write bug-free, secure and highly maintainable VHDL and Verilog code, by automating deep code checks early in the development process: In VS Code, on each commit, on each pull/merge request, etc.
Reduce time to market
Cut down technical debt
Comply with standards
Smash HDL bugs on the fly!
We help leading-edge teams write bug-free, secure and highly maintainable VHDL and Verilog code, by automating deep code checks early in the development process: In VS Code, on each commit, on each pull/merge request, etc.
Reduce time to market
Cut down technical debt
Comply with standards
Trusted by Industry Leaders
Trusted by Industry Leaders
Key Features
Write Clean Code
Key Features
Write Clean Code
Key Features
Write Clean Code

Managers
Continuously monitor code quality and reliability.
Get notified when the quality gate fails
Minimize risks, maximize reputation
Be compliant to DO-254, IEC 61508, ISO 26262, …

Managers
Continuously monitor code quality and reliability.
Get notified when the quality gate fails
Minimize risks, maximize reputation
Be compliant to DO-254, IEC 61508, ISO 26262, …

Managers
Continuously monitor code quality and reliability.
Get notified when the quality gate fails
Minimize risks, maximize reputation
Be compliant to DO-254, IEC 61508, ISO 26262, …

Technical Leads
Always keep your main development branch clean. Be assured that your code stays reliable, secure and highly maintainable.
Automate continuous integration in GitHub, GitLab, Jenkins, ...
Peer review code quality directly in pull/merge requests
Monitor code coverage on new code

Technical Leads
Always keep your main development branch clean. Be assured that your code stays reliable, secure and highly maintainable.
Automate continuous integration in GitHub, GitLab, Jenkins, ...
Peer review code quality directly in pull/merge requests
Monitor code coverage on new code

Technical Leads
Always keep your main development branch clean. Be assured that your code stays reliable, secure and highly maintainable.
Automate continuous integration in GitHub, GitLab, Jenkins, ...
Peer review code quality directly in pull/merge requests
Monitor code coverage on new code

Designers
Get useful and actionable feedback as you code
Be notified in real-time in VS Code on 300+ checks
Quickly understand your design and investigate issues through graphs and reports: Design hierarchy, CDC, RDC, FSM, etc.
Navigation, auto-completion, code colorization

Designers
Get useful and actionable feedback as you code
Be notified in real-time in VS Code on 300+ checks
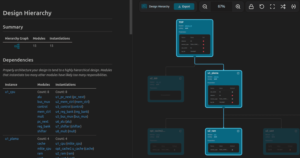
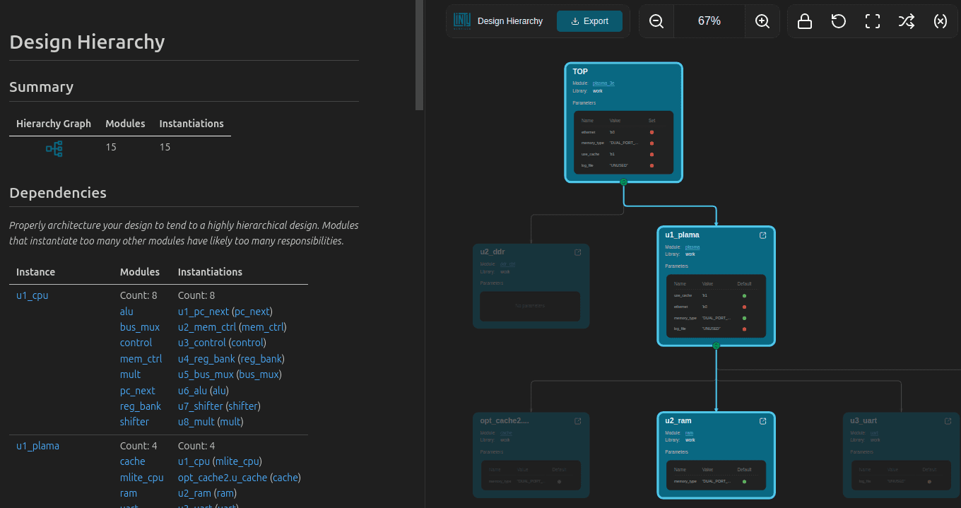
Quickly understand your design and investigate issues through graphs and reports: Design hierarchy, CDC, RDC, FSM, etc.
Navigation, auto-completion, code colorization


Designers
Get useful and actionable feedback as you code.
Be notified in real-time in VS Code on 300+ checks
Be notified in real-time in VS Code on 300+ checks
Quickly understand your design and investigate issues through graphs and reports: Design hierarchy, CDC, RDC, FSM, ...
Quickly understand your design and investigate issues through graphs and reports: Design hierarchy, CDC, RDC, FSM, etc.
Navigation, auto-completion, code colorization
Navigation, auto-completion, code colorization
Pricing
Simple Pricing
Pricing
Simple Pricing
Pricing
Simple Pricing
Team
Up to 50k lines of code
€ 6,000
/ year
Unlimited number of users
Linter
VS Code
Linty Ultra (+ € 12,000)
Support by Email
Team
Up to 50k lines of code
€ 6,000
/ year
Unlimited number of users
Linter
VS Code
Linty Ultra (+ € 12,000)
Support by Email
Business Unit
Up to 250k Lines of Code
€ 18,000
/ year
Unlimited number of users
Linter
VS Code
Linty Ultra (+ € 18,000)
Support by Email
Qualification Kit
Business Unit
Up to 250k Lines of Code
€ 18,000
/ year
Unlimited number of users
Linter
VS Code
Linty Ultra (+ € 18,000)
Support by Email
Qualification Kit
Enterprise
Up to 500k Lines of Code
€ 36,000
/ year
Unlimited number of users
Linter
VS Code
Linty Ultra (+ € 24,000)
Support by Phone and Email
Qualification Kit
Enterprise
Up to 500k Lines of Code
€ 36,000
/ year
Unlimited number of users
Linter
VS Code
Linty Ultra (+ € 24,000)
Support by Phone and Email
Qualification Kit
Team
Up to 50k lines of code
€ 6,000
/ year
Unlimited number of users
Linter
VS Code
Linty Ultra (+ € 12,000)
Support by Email
Business Unit
Up to 250k Lines of Code
€ 18,000
/ year
Unlimited number of users
Linter
VS Code
Linty Ultra (+ € 18,000)
Support by Email
Qualification Kit
Enterprise
Up to 500k Lines of Code
€ 36,000
/ year
Unlimited number of users
Linter
VS Code
Linty Ultra (+ € 24,000)
Support by Phone and Email
Qualification Kit
Pricing
Frequently Asked Questions
Pricing
Frequently Asked Questions
What is Linty Ultra?
What is Linty Ultra?
Why is there an additional cost for Linty Ultra?
Why is there an additional cost for Linty Ultra?
Can I try Linty out for free?
Can I try Linty out for free?
How are lines of code counted?
How are lines of code counted?
Is it possible to get additional rules?
Is it possible to get additional rules?
Testimonials
They Talk About Linty
Testimonials
They Talk About Linty
Clients reviews
They Talk About Linty
We really like Linty products. They are easy to set up, fast to run and provide actionable feedback in seconds. Their latest addition, Linty HDL Designer for VS Code, fits both our main usage: audits of third-party IPs and HDL coding, by providing hundreds of real-time checks and nice features such as graphs and diagrams to review CDC or FSM implementations.
We really like Linty products. They are easy to set up, fast to run and provide actionable feedback in seconds. Their latest addition, Linty HDL Designer for VS Code, fits both our main usage: audits of third-party IPs and HDL coding, by providing hundreds of real-time checks and nice features such as graphs and diagrams to review CDC or FSM implementations.
We really like Linty products. They are easy to set up, fast to run and provide actionable feedback in seconds. Their latest addition, Linty HDL Designer for VS Code, fits both our main usage: audits of third-party IPs and HDL coding, by providing hundreds of real-time checks and nice features such as graphs and diagrams to review CDC or FSM implementations.

Thanks to Linty, we were able to automate and greatly improve the verification of our FPGA design rules. Moreover, our design got EN50129:2018 SIL 2 approval at the first attempt; this, thanks to the supplied qualification kit that highly simplified the certification process.

Thanks to Linty, we were able to automate and greatly improve the verification of our FPGA design rules. Moreover, our design got EN50129:2018 SIL 2 approval at the first attempt; this, thanks to the supplied qualification kit that highly simplified the certification process.

Thanks to Linty, we were able to automate and greatly improve the verification of our FPGA design rules. Moreover, our design got EN50129:2018 SIL 2 approval at the first attempt; this, thanks to the supplied qualification kit that highly simplified the certification process.
Contact Us
Get In Touch
Contact Us
Get In Touch
Contact Us
Get In Touch
Join our newsletter to stay up to date on features and releases.
By subscribing you agree to with our Privacy Policy and provide consent to receive updates from our company.
Contact
© 2017 - 2026 Linty SAS
Toulouse, France
Join our newsletter to stay up to date on features and releases.
By subscribing you agree to with our Privacy Policy and provide consent to receive updates from our company.
Contact
© 2017 - 2026 Linty SAS
Toulouse, France
Join our newsletter to stay up to date on features and releases.
By subscribing you agree to with our Privacy Policy and provide consent to receive updates from our company.
Contact
© 2017 - 2026 Linty SAS
Toulouse, France